Shopping cart Close cart
| SEK SEK EUR EUR |
| Discount | - EUR | - SEK |
| Sum | EUR | SEK |
| Shipping | EUR | SEK |
| Vat | EUR | SEK |
| Total | EUR | SEK |
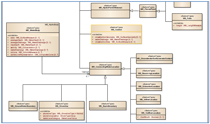
Alla geodata följer någon, mer eller mindre formell, datamodell. Ett XML-schema kan användas som datamodell. Den beskriver då även datakodningen vilket kan verka praktiskt.
Utgångspunkten för datamodeller är dock att de ska beskriva verkligheten, och göra det på ett både begripligt och formellt sätt. Det behövs dessutom tydlighet om innebörden hos beskrivna företeelser och egenskaper.
Rules for application schema [ISO 19109] är en standard för hur man som klassdiagram i UML utformar formella beskrivningar av datastruktur och innebörd för informationen inom ett visst tillämpningsområde, så kallade applikationsscheman, och hur man kan använda särskilda klasser från andra standarder.
Rapporten Applikationsschema och GML-kodning [SIS-TR 24] ger vägledning i hur man resonerar vid modellering och vad man får och inte får göra om man vill arbeta efter standarderna.
Med applikationsscheman kan man beskriva både det man kallar vektordata och det man kallar rasterdata.
Det är många standarder som innehåller klasser som ska användas vid konstruktion av applikationsscheman:
Som ett komplement till klassdiagrammen i UML kan man upprätta en objekttypskatalog. Om klassdiagrammet tas fram främst för att visa datastrukturen kan man säga att objekttypskatalogen tas fram för att dokumentera innebörden hos datauppgifterna.
Objekttypskatalogen är en "förteckning över identifierade typer av företeelser med beskrivningar av vad som utmärker företeelserna, vilka uppgifter som kan finnas om en företeelse samt beskrivningar av hur dessa uppgifter kan användas och/eller påverkas".
De standarder som finns om objekttypskataloger handlar om
En objekttypskatalog kan stödja många applikationsscheman men det kan också finnas flera objekttypskataloger som utgår från begrepp från olika tematiska områden.
Objekttypskataloger handlar delvis om indelning av företeelser i kategorier, så kallad klassificering. Standarder om klassificeringssystem finns för
Objekttypskataloger handlar även om begrepp och deras innebörd och om semantisk interoperabilitet. Standarder finns för